掃描下載 Gate App
qrCode
更多下載方式
今天不再提醒

x402很好 但有哪些被掩蓋的問題?

作者:YQ,加密基礎設施深度研究者;翻譯:xz@金色財經

1994年,馬克·安德森犯下了一個重大錯誤,對此他後來才承認:網景公司未能將支付功能嵌入瀏覽器。由於監管風險和金融機構的保守態度,網景與維薩、微軟與萬事達的合作最終流產。這導致互聯網默認商業模式被廣告監控體系主宰三十年——萬億級產業建立在全方位行爲追蹤而非直接價值交換之上。

如今AI智能體正在打破這種平衡。自主系統不會觀看廣告,不能被心理畫像,沒有可貨幣化的注意力。內容發布者面臨二元抉擇:要麼放任摧毀創作動力的寄生式爬取,要麼建立直接支付機制。x402協議正是激活HTTP標準中塵封的"402 Payment Required(需付款)"狀態碼的最可靠嘗試,通過結合區塊鏈結算與密碼學授權,爲AI時代重塑價值交換範式。

時機看似已成熟。區塊鏈基礎設施已完善:Layer2網路實現分級別交易成本與亞秒級最終性,穩定幣在20多條鏈上流通量超420億美元。谷歌A2A協議更明確規劃了"服務付費與收費"的智能體生態。但深入研讀v1規範、v2修訂提案及早期生態進展後,發現其架構存在根本性局限,若不進行重大調整恐難實現大規模應用

本文基於分布式系統原理、支付協議經濟學及實際部署案例展開系統性批判,繼而提出支撐互聯網級部署的架構改造方案。

1**、理解** x402 架構

該協議利用 EIP-3009 transferWithAuthorization()機制來實現無Gas費的穩定幣轉帳。客戶端會構建一個加密籤名的授權憑證,允許第三方(即中繼方)代表其執行轉帳。

ZExY8TWpecaSTaJPq0dCV1wmjNuR6DI62MPwnoiL.png

**關鍵觀察:**該設計實現了加密支付驗證,而無需商戶處理私鑰或直接管理區塊鏈基礎設施。結算在如Base(以太坊L2)等網路上進行,最終性約200毫秒,Gas成本低於0.0001美元。該協議看似簡潔優雅,然而這種表面簡潔性掩蓋了幾個在深入審視下才會顯現的深刻架構問題。

2**、被掩蓋的若幹架構問題**

問題一:中繼方經濟模型存在缺陷

中繼方承擔三項職能:EIP-3009籤名驗證、區塊鏈交易廣播、API基礎設施供應。但協議層未提供任何經濟補償機制。讓我們精確核算一下成本:

Coinbase的CDP中繼方目前對Base鏈上的USDC交易實行免服務費。每筆交易消耗中繼方約0.0006美元Gas費。月處理100萬筆交易時,僅Gas成本就達600美元(未含服務器、RPC節點、監控系統、合規開銷及工程維護費用)。中繼方在協議層面缺乏成本回收途徑。

7g4yUYcXQVJn5FNfuSyYwRHc8WXT9YjlmSuYkfQc.png

bykjBNh8osBF0zgZPICjYN50pUvRm1bdN5hatMdS.png

**關鍵發現:**與互聯網史上所有成功的支付協議相比,Stripe每筆交易收取2.9%+0.3美元,PayPal抽取約3%商戶手續費,信用卡網路通過商戶折扣率獲取2-3%收益。這些協議能捕獲價值是因爲它們創造了價值,建立了隨交易規模擴大的可持續商業模式。而x402中繼方提供了真實價值,卻無法獲得任何價值回報。

問題二:兩階段結算機制導致延遲與原子性失效

當前架構需要兩次獨立的區塊鏈交互:驗證階段(檢查籤名有效性和nonce狀態)與結算階段(執行實際轉帳)。這種設計同時引發了性能損耗和正確性問題。

GXC3SqFdaj6NImDeKKtRIdZJgEkkgIUhoYlILe5x.png

單次請求500-1100毫秒的延遲尚可接受,但實際應用場景中會產生指數級疊加效應:

自主研究代理從100個受x402保護的API獲取數據:支付開銷累積50-110秒;

交易機器人通過50個實時數據源更新頭寸:延遲累積25-55秒;

AI****助手在對話中調用20個工具:交互延遲增加10-22秒。

**違反分布式系統核心原則:**這並非假設性擔憂,而是將原子操作(支付)拆分爲兩階段協議導致的必然結果。自1970年代以來,分布式系統研究就已明確:存在原子方案時,兩階段協議具有固有脆弱性。數據庫領域的兩階段提交(2PC)已充分證明其易受協調者故障影響。x402必須避免重蹈覆轍。

問題三:EIP-3009的排他性割裂了代幣生態系統

該協議強制要求使用EIP-3009 transferWithAuthorization()方法進行支付結算。原則上,這允許任何符合EIP-3009標準的代幣與x402兼容。然而,現實是符合該標準的代幣數量遠少於具有經濟相關性的穩定幣。

H0USDHtW1Wlw6FIGGZ9KI568irbwj6ghe4EPlTo6.png

2J674rZ0CyZufXfapFjB7QzDNO28Pr1JLZLmzYrt.png

**這意味着x402 v1版本與其主要目標代幣中****40%****的品種存在兼容性問題。**其他穩定幣的兼容情況更爲嚴峻:Tether (USDT) 作爲流通量超1400億美元的最大穩定幣,從未支持EIP-3009標準且無相關計劃。DAI穩定幣採用EIP-2612許可標準,雖功能相似但接口差異導致協議層不兼容。

問題四:多鏈支持名不副實

協議規範聲稱x402支持"Base、Solana及任何通過自托管中繼的EVM網路",看似具備鏈無關的靈活性。但深究實現細節可發現,其多鏈支持能力遠低於表面所宣稱的那樣。

6Cf450gxcFoD6xy7VDoMKBoz8aBNQ2xLOsGCtnsY.png

每個中繼方支持的網路子集各不相同,且存在配置要求、代幣列表和運營成熟度的差異。協議缺乏發現機制供客戶端查詢"該商戶支持哪些鏈",服務方只能在402響應中指定單一網路,迫使客戶端要麼在特定鏈上備有資金,要麼放棄交易。

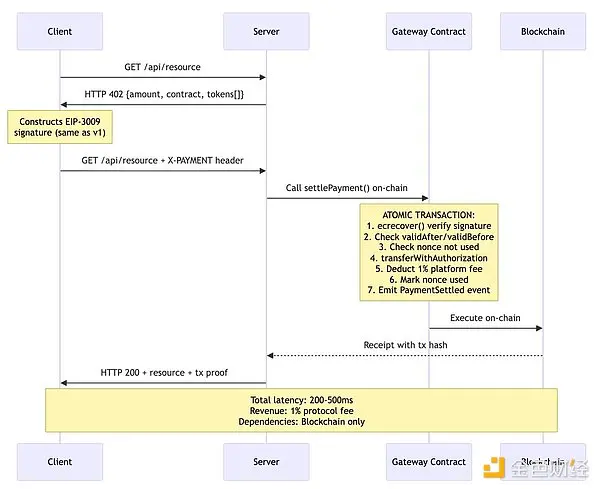
問題五:中繼方實爲不必要的中間層

我們需要審視這一架構的基本前提:爲何設計中必須存在中繼方?傳統的解釋理由值得商榷。

sJwbMfHcneM4cIF75ZZTzfflmJTTmMDssgRXJJLu.png

這一替代設計具有多重優勢:

**原子性:**驗證與結算在單次鏈上交易中完成;

**延遲降低:**減少一次網路往返(200-500毫秒 vs 500-1100毫秒);

**可靠性:**無需依賴中繼方的在線狀態或API可用性;

**經濟可持續性:**鏈上直接扣除協議費用(1%平台費);

**透明度:**所有結算邏輯均鏈上可審計。

3**、v2提案:改進與遺留問題**

x402團隊已發布v2規範分支,試圖通過"傳輸層無關的重設計"解決部分v1局限性。在審閱v2更新日志、路線圖及規範文件後,筆者認爲:盡管v2實現了漸進式改進,但未能解決上述根本性架構問題。

v2****主要更新:

傳輸層抽象:將協議拆分爲類型(數據結構)、邏輯(方案)與表示層(HTTP、MCP、A2A);

方案可擴展性:規範"精確計費"方案,支持新增模式(按使用量、商業授權等);

服務發現機制:新增Bazaar API用於檢索支持x402的資源。

v2****未改進的主要遺留問題:

沿用中繼方架構(客戶端→中繼方/驗證→中繼方/結算→商戶);

維持零費用經濟模型(中繼方仍無收益);

保留兩階段結算模式;

堅持EIP-3009排他性(代幣支持推遲至2026年第二季度);

延續顯式網路匹配(無跨鏈抽象層);

仍強制要求中繼方介入。

uitOtDqitUGBlzKCK6BMnvhFBqzKEhNkFFA1Kgjb.png

4**、實現互聯網級規模採用所需條件**

基於三十年來對分布式系統與支付協議的研究,我總結了以下架構原則:

**協議費用驅動的經濟可持續性:**鏈上扣除1%結算費以生成持續收益;

**通過智能合約實現原子化結算:**單次鏈上交易消除競態條件;

**代幣靈活性:**同步支持EIP-3009、EIP-2612許可及標準ERC-20;

**鏈抽象化:**通過Circle CCTP、Across協議實現基於意圖的路由;

**最小化信任依賴:**無需強制中繼方介入的直接結算機制。

LBoZIdIvkIV51HIjXpg6ACd1OLUlrN2j3UKyi1q5.png

5**、結論**

x402 v1在解決這個困擾行業三十年的難題上取得了實質性突破。得益於區塊鏈基礎設施的成熟,微支付已具備經濟可行性。智能體經濟的崛起爲機器原生支付協議創造了迫切需求。Coinbase的背書及與谷歌A2A的集成爲該協議提供了機構級可信度。其基礎技術路徑(HTTP 402狀態碼+區塊鏈結算+密碼學授權)具有堅實的設計合理性。

然而,良好初衷與企業背書並不能確保協議的成功。中繼方模式催生了不可持續的經濟體系——關鍵基礎設施需永久承擔運營虧損。兩階段結算架構帶來的延遲與原子性故障,本可通過原子化方案規避。EIP-3009的排他性割裂了代幣生態,不僅排除了40%的USDC流通量,更幾乎將所有競爭性穩定幣拒之門外。多鏈支持僅停留於表面,反而將區塊鏈的碎片化問題直接暴露給終端用戶。在智能合約直接結算能提供更優特性的場景下,中繼方實則扮演了不必要的中間層角色。

盡管v2提案在傳輸抽象化、服務發現機制與方案擴展性上有所改進,卻對中繼方經濟模型、兩階段結算、代幣限制及跨鏈碎片化等核心問題毫無觸及。路線圖將關鍵修復推遲至2026年第二季度。自治的互聯網需要自治的支付系統——x402 v1展現了技術可行性,v2雖實現了漸進式優化,但距離真正滿足需求仍任重道遠。

PNG-4.48%
查看原文
此頁面可能包含第三方內容,僅供參考(非陳述或保證),不應被視為 Gate 認可其觀點表述,也不得被視為財務或專業建議。詳見聲明
  • 讚賞
  • 留言
  • 轉發
  • 分享
留言
0/400
暫無留言
交易,隨時隨地
qrCode
掃碼下載 Gate App
社群列表
繁體中文
  • 简体中文
  • English
  • Tiếng Việt
  • 繁體中文
  • Español
  • Русский
  • Français (Afrique)
  • Português (Portugal)
  • Bahasa Indonesia
  • 日本語
  • بالعربية
  • Українська
  • Português (Brasil)